- 软件介绍
- 相关专题
- 下载地址
杏聆荟免费版免费下载是行业软件分类下一款专业远程超声服务电脑软件,创佳软件园小编给大家带来杏聆荟下载和介绍,需要这款杏聆荟v1.7.18.19182软件的朋友们,欢迎跟小编一起了解一下这个软件有什么不同吧!喜欢的话,希望大家前来下载!
杏聆荟简介
杏聆荟是一个非常专业的远程专业服务软件平台,可以帮你带来最好的独特远程超声模式,在这里你可以更好更轻松的管理服务。多平台服务模式让你提供更好的实时会诊服务,远程培训模式让你更好地体验最便捷的远程服务,为你带来更便捷的专业远程超声服务模式。
杏聆荟软件特色
实时咨询
扩大中心医院和专科医生的影响力。
医疗资源的下沉,大大提高了基层医疗的整体水平。
减轻患者负担,一站式就医体验,减少转诊。
和频率重复。
分时咨询
专家可以灵活安排远程诊断时间。
真的“大病不离县,小病不离乡”
本地和远程诊断
诊断图像和报告存储在云中,可以随时查看。
看迹是医院管理的关键环节。
远程培训
对于超声专家资源不足且相对分散的情况。
提供解决方案。
这样超声专家就可以在家举办培训讲座,
通过网络将理论和实际操作传递给远程学生。
超声专业的学生不需要长时间参加现场课堂学习,通过杏
你可以通过收听远程参加培训。
遥远的
效率更高
软件的更新版本可以及时传输到医院的机器上。
便捷的医院管理
在线,无需等待工程师的时间表。
节省供应商和制造商的成本
工程师不用离开家就能远程解决问题。
杏聆荟功能介绍
1.杏聆荟提供聊天功能,可以直接在软件中聊天。
2、可以在软件中发送,可以发送咨询报告。
3.您可以查看远程设备的报告,并在软件中配置超声波设备。
4.设备更简单,超声波设备可以在软件中查看。
5.您可以查看本地报告和远程报告。
6.您可以查询患者并显示病例报告。
7.支持课程管理功能。您可以在软件中查看您注册的课程。
8.您可以在软件中查看课程内容,也可以在软件中申请课程。
杏聆荟使用说明
1.下载flyin sono _ windows _ live _ 1 . 6 . 11 . 14447 . exe并打开直接安装。
2.提示软件安装进度,等待一段时间。
3.软件安装后可以自动打开,需要登录。
4.支持注册功能。您可以通过将个人信息输入软件直接注册。
5.软件界面如图所示。点击您需要的功能开始远程群聊。
6.这里是群聊界面。点击新功能,邀请会员聊天。
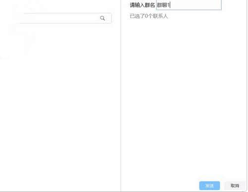
7.如果你添加了朋友,你可以在软件的左侧找到他们。输入群聊名称并添加成员以创建群聊。
8、展示好友功能,可以在软件中查询新好友,方便将他们添加到群聊中。
9.软件操作非常简单。如果需要聊天,可以发邀请。
10、远程诊断功能,在软件中搜索需要诊断的内容,可以过滤指定的内容。
11.超声波直播功能,在软件中,可以选择直播列表进行查看,并且可以输入型号进行查看。
12.这里是训练功能。如果需要参加培训,可以直接输入课程名称进行搜索。
13.如果你是老师,可以在软件中申请一门课程,输入课程名称和其他人即可开始课程。
14.过去查看功能播放您在软件界面中学习的课程。
15.清除缓存,即本地缓存(本地会话远程诊断回放缓存和本地诊断图片)将被删除。你想现在做吗?
16.语言、开机自动开机、图像处理模式、自动分割、分割间隔时间、同屏显示的超声波直播最大次数。
17.麦克风选择、麦克风音量、麦克风灵敏度自动调节、扬声器选择、扬声器音量
杏聆荟系统要求
杏聆荟支持如下操作系统:Windows XP以上系统
对于CPU方面的要求:不要太老就行
电脑内存方面:1G+
存储空间:预留197.25M硬盘空间
分辨率分辨率:分辨率为1920X1080最佳
杏聆荟更新记录:
杏聆荟v1.7.18.19182更新内容
界面更丰富;
对部分功能进行了优化;
小错误修复和改进
创佳软件园小编推荐
杏聆荟,软件是一款非常实用的软件,经过不断优化,功能非常不错,强烈推荐需要的用户下载体验,另外还推荐显示器调节软件等软件推荐给您下载使用,快来下载吧。
- 生活实用APP
- 安卓合集
- 软件合集
- 浏览器
- 电脑管家
- 安卓游戏
软件排行榜
热门推荐
-
Laravel
v8.42.0 / 4.37M / 简体中文
-
织梦无忧助手
v1.1.2 / 9.31M / 简体中文
-
Speedretopo
v0.0.4 / 25.76K / 简体中文
-
华医题库
v1.1.9 / 796.75M / 简体中文
-
Midas Gen
v8.75 / 680.47M / 简体中文
-
Kiosk官方版
v21.1.15.80.0121 / 79.8 MB / 简体中文
-
图档清洁专家官方版
v1.4.0.221 / 257 MB / 简体中文
-
老虎证券官方最新版
v7.5.1.0 / 81.40MB / 简体中文
-
飒特红外报告分析工具
v1.0 / 177.31M / 简体中文
-
凯元工具
v3.9.9 / 21.5M / 简体中文
装机必备软件
-
word文档密码破解工具应用软件
-
冰点还原永久免费版系统软件
-
人生日历应用软件
-
一彩送货单管理系统应用软件
-
Process View系统软件
-
开心手机恢复大师其他类别
-
pdf文件阅读器应用软件
-
视频剪辑格式工厂应用软件
-
PhotoMetri应用软件
-
specinker应用软件
-
miwifi驱动驱动工具
-
海洋色音效助手影音软件
-
乐播投屏影音软件
-
seo外链助手网络软件
-
AES安全加密记事本安全相关






